الموقع العربي الاول للعبة Silkroad Online

الموقع العربي الاول للعبة Silkroad Online (https://silkroad4arab.com/vb/index.php)
-   قسم الاسئلة و الاستفسارات لعمل السيرفرات الخاصة (https://silkroad4arab.com/vb/forumdisplay.php?f=226)
-   -   مشكله في client (https://silkroad4arab.com/vb/showthread.php?t=599112)

Skandar32 25-02-2016 03:57 AM

مشكله في client
 
السلام عليكم و رحمه الله

انا الصراحه اول مره اجرب موضوع السرفر و حابب اتعلمه اوي
المهم انا نزلت الملفات اللي في الموضوع بتاع Hamza FiGo

و نزلت DataBase اللي في الموضوع هنــــــا

و كلينت VSro V1.188 او بمعنى اصح Silkroad_TestIn

و السرفر شغال بنجاج الحمد لله ولاكن الصور اللي جايه توصف المشكله مع العلم اني مغيرsro_client باللي موجود في ملفات موضوع Hamza FiGo و مغير ip الجيم ببرنامج IP Input

http://www4.0zz0.com/2016/02/25/03/364864405.png
http://www4.0zz0.com/2016/02/25/03/123104710.png

M.HADAD 25-02-2016 09:31 AM

رد: مشكله في client
 
شوف port عندك فى srNodeData كام وعدل علية بى IPInput لو معرفتش مكانة هاتة هنا وانا اعرفلك هوا كام

Skandar32 25-02-2016 01:36 PM

رد: مشكله في client
 
السلام عليكم يا حبي
انا عملت اللي انت قلتلي عليه في الموضوع

و البورد اللي في ملفrNodeData هو 15880

و عدلته تمام و الرساله مبقتش تيجي بس اللعبه بتفضل وقفه هنا مش بتحمل

http://www7.0zz0.com/2016/02/25/13/500701892.png
http://www7.0zz0.com/2016/02/25/13/486338156.png
http://www5.0zz0.com/2016/02/25/13/979111306.png
معلش اسف اني بزعجك


M.HADAD 25-02-2016 01:39 PM

رد: مشكله في client
 
لا مفيش ازعاج ولا حاجة بس ممكن تجيب srNodeData اتاكد من حاجة بس

Skandar32 25-02-2016 01:42 PM

رد: مشكله في client
 
اتفضل الملف اهوت

كود:

[global]
count=9
[entry0]
node_id=697
operation_type=22
global_operation_id=0
associated_shard_id=0
node_type=335
service_type=2
certification_node_id=1
port=15880
node_icon=4
u1=144
u2=22
u3=24
u4=1
u5=248
u6=146
u7=19
u8=1
u9=64
u10=160
u11=17
u12=1
u13=0
u14=0
u15=0
u16=0
u17=0
u18=0
u19=0
u20=0
[entry1]
node_id=1
operation_type=0
global_operation_id=0
associated_shard_id=0
node_type=335
service_type=1
certification_node_id=0
port=32000
node_icon=5
u1=40
u2=22
u3=24
u4=1
u5=216
u6=99
u7=19
u8=1
u9=0
u10=0
u11=0
u12=0
u13=0
u14=0
u15=0
u16=0
u17=0
u18=0
u19=0
u20=0
[entry2]
node_id=698
operation_type=22
global_operation_id=0
associated_shard_id=0
node_type=335
service_type=4
certification_node_id=697
port=15779
node_icon=0
u1=96
u2=23
u3=24
u4=1
u5=48
u6=148
u7=19
u8=1
u9=64
u10=160
u11=17
u12=1
u13=0
u14=0
u15=0
u16=0
u17=0
u18=0
u19=0
u20=0
[entry3]
node_id=699
operation_type=22
global_operation_id=0
associated_shard_id=0
node_type=335
service_type=11
certification_node_id=697
port=25880
node_icon=0
u1=56
u2=26
u3=24
u4=1
u5=48
u6=148
u7=19
u8=1
u9=64
u10=160
u11=17
u12=1
u13=0
u14=0
u15=0
u16=0
u17=0
u18=0
u19=0
u20=0
[entry4]
node_id=700
operation_type=22
global_operation_id=0
associated_shard_id=0
node_type=335
service_type=3
certification_node_id=697
port=15881
node_icon=0
u1=248
u2=22
u3=24
u4=1
u5=96
u6=147
u7=19
u8=1
u9=64
u10=160
u11=17
u12=1
u13=0
u14=0
u15=0
u16=0
u17=0
u18=0
u19=0
u20=0
[entry5]
node_id=704
operation_type=22
global_operation_id=20
associated_shard_id=0
node_type=335
service_type=5
certification_node_id=697
port=15882
node_icon=0
u1=200
u2=23
u3=24
u4=1
u5=152
u6=148
u7=19
u8=1
u9=64
u10=160
u11=17
u12=1
u13=0
u14=0
u15=17
u16=1
u17=0
u18=0
u19=0
u20=0
[entry6]
node_id=705
operation_type=22
global_operation_id=20
associated_shard_id=64
node_type=335
service_type=7
certification_node_id=704
port=15883
node_icon=0
u1=152
u2=24
u3=24
u4=1
u5=0
u6=149
u7=19
u8=1
u9=64
u10=160
u11=17
u12=1
u13=0
u14=0
u15=17
u16=1
u17=168
u18=102
u19=18
u20=1
[entry7]
node_id=707
operation_type=22
global_operation_id=20
associated_shard_id=64
node_type=335
service_type=6
certification_node_id=704
port=15884
node_icon=0
u1=48
u2=24
u3=24
u4=1
u5=104
u6=149
u7=19
u8=1
u9=64
u10=160
u11=17
u12=1
u13=0
u14=0
u15=17
u16=1
u17=168
u18=102
u19=18
u20=1
[entry8]
node_id=713
operation_type=22
global_operation_id=20
associated_shard_id=64
node_type=335
service_type=8
certification_node_id=704
port=15885
node_icon=0
u1=0
u2=25
u3=24
u4=1
u5=160
u6=150
u7=19
u8=1
u9=64
u10=160
u11=17
u12=1
u13=0
u14=0
u15=17
u16=1
u17=168
u18=102
u19=18
u20=1


M.HADAD 25-02-2016 01:51 PM

رد: مشكله في client
 
اقتباس:

المشاركة الأصلية كتبت بواسطة Skandar32 (المشاركة 5255075)
اتفضل الملف اهوت

كود:

[global]
count=9
[entry0]
node_id=697
operation_type=22
global_operation_id=0
associated_shard_id=0
node_type=335
service_type=2
certification_node_id=1
port=15880
node_icon=4
u1=144
u2=22
u3=24
u4=1
u5=248
u6=146
u7=19
u8=1
u9=64
u10=160
u11=17
u12=1
u13=0
u14=0
u15=0
u16=0
u17=0
u18=0
u19=0
u20=0
[entry1]
node_id=1
operation_type=0
global_operation_id=0
associated_shard_id=0
node_type=335
service_type=1
certification_node_id=0
port=32000
node_icon=5
u1=40
u2=22
u3=24
u4=1
u5=216
u6=99
u7=19
u8=1
u9=0
u10=0
u11=0
u12=0
u13=0
u14=0
u15=0
u16=0
u17=0
u18=0
u19=0
u20=0
[entry2]
node_id=698
operation_type=22
global_operation_id=0
associated_shard_id=0
node_type=335
service_type=4
certification_node_id=697
port=15779
node_icon=0
u1=96
u2=23
u3=24
u4=1
u5=48
u6=148
u7=19
u8=1
u9=64
u10=160
u11=17
u12=1
u13=0
u14=0
u15=0
u16=0
u17=0
u18=0
u19=0
u20=0
[entry3]
node_id=699
operation_type=22
global_operation_id=0
associated_shard_id=0
node_type=335
service_type=11
certification_node_id=697
port=25880
node_icon=0
u1=56
u2=26
u3=24
u4=1
u5=48
u6=148
u7=19
u8=1
u9=64
u10=160
u11=17
u12=1
u13=0
u14=0
u15=0
u16=0
u17=0
u18=0
u19=0
u20=0
[entry4]
node_id=700
operation_type=22
global_operation_id=0
associated_shard_id=0
node_type=335
service_type=3
certification_node_id=697
port=15881
node_icon=0
u1=248
u2=22
u3=24
u4=1
u5=96
u6=147
u7=19
u8=1
u9=64
u10=160
u11=17
u12=1
u13=0
u14=0
u15=0
u16=0
u17=0
u18=0
u19=0
u20=0
[entry5]
node_id=704
operation_type=22
global_operation_id=20
associated_shard_id=0
node_type=335
service_type=5
certification_node_id=697
port=15882
node_icon=0
u1=200
u2=23
u3=24
u4=1
u5=152
u6=148
u7=19
u8=1
u9=64
u10=160
u11=17
u12=1
u13=0
u14=0
u15=17
u16=1
u17=0
u18=0
u19=0
u20=0
[entry6]
node_id=705
operation_type=22
global_operation_id=20
associated_shard_id=64
node_type=335
service_type=7
certification_node_id=704
port=15883
node_icon=0
u1=152
u2=24
u3=24
u4=1
u5=0
u6=149
u7=19
u8=1
u9=64
u10=160
u11=17
u12=1
u13=0
u14=0
u15=17
u16=1
u17=168
u18=102
u19=18
u20=1
[entry7]
node_id=707
operation_type=22
global_operation_id=20
associated_shard_id=64
node_type=335
service_type=6
certification_node_id=704
port=15884
node_icon=0
u1=48
u2=24
u3=24
u4=1
u5=104
u6=149
u7=19
u8=1
u9=64
u10=160
u11=17
u12=1
u13=0
u14=0
u15=17
u16=1
u17=168
u18=102
u19=18
u20=1
[entry8]
node_id=713
operation_type=22
global_operation_id=20
associated_shard_id=64
node_type=335
service_type=8
certification_node_id=704
port=15885
node_icon=0
u1=0
u2=25
u3=24
u4=1
u5=160
u6=150
u7=19
u8=1
u9=64
u10=160
u11=17
u12=1
u13=0
u14=0
u15=17
u16=1
u17=168
u18=102
u19=18
u20=1


البورت عندك 15779 واتأكد من الفرجن من smc

Skandar32 25-02-2016 01:51 PM

رد: مشكله في client
 
اذاي أتأكد من الفرجن و الرساله رجعت تظهر تاني بعد ما عدلت البورت الى 15779

M.HADAD 25-02-2016 01:57 PM

رد: مشكله في client
 
اقتباس:

المشاركة الأصلية كتبت بواسطة Skandar32 (المشاركة 5255081)
اذاي أتأكد من الفرجن و الرساله رجعت تظهر تاني بعد ما عدلت البورت الى 15779

http://www6.0zz0.com/2016/02/25/13/846523601.jpg

Skandar32 25-02-2016 02:02 PM

رد: مشكله في client
 
متقوليش لاذم اغير الكلينت

http://www10.0zz0.com/2016/02/25/14/195774729.png

M.HADAD 25-02-2016 02:08 PM

رد: مشكله في client
 
اقتباس:

المشاركة الأصلية كتبت بواسطة Skandar32 (المشاركة 5255086)
متقوليش لاذم اغير الكلينت

http://www10.0zz0.com/2016/02/25/14/195774729.png

لا لا عدل بس بى IPInput زى الصورة كدا مع تغير الاى بى
http://www7.0zz0.com/2016/02/25/14/594595851.jpg

Skandar32 25-02-2016 02:17 PM

رد: مشكله في client
 
والله انا مكسوف منك انا قرفتك معايا و تعبتك اوي و عارف انك زهقت مني

بس بعد التعديل و اجي اشغل الكلنيت تظهرلي السوره دي و EDXLOADER مش راضي يفتح اللعبه

معلش انا اسف

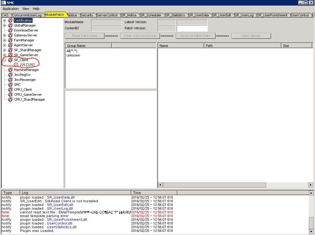
http://www4.0zz0.com/2016/02/25/14/116744080.png

M.HADAD 25-02-2016 02:23 PM

رد: مشكله في client
 
يعم متقولش كدا انا موجود هنا علشان احل المشاكل ومبزهقش ومش هسيبك ان شاء الله الا اما مشكلتك تتحل
طيب ممكن تجيبلى server.cfg?

Skandar32 25-02-2016 02:27 PM

رد: مشكله في client
 
اتفضل معلش بس ip غيرته علشان انا عندي static ip و مش عايذ حد يعرفه

كود:

Common {
        debug_option_debugger_present        {
                        DEBUG_OPTION_ASSERT_SHOW_MESSAGEBOX_OKCANCEL,
                        DEBUG_OPTION_ASSERT_ADVANCE_BREAK,
                        DEBUG_OPTION_ASSERT_CANCEL_EXIT
        }
       
        debug_option_stand_alone        {                       
                        DEBUG_OPTION_ASSERT_DONOT_SHOW_MESSAGEBOX ,
                        DEBUG_OPTION_ASSERT_WRITE_MINIDUMP
        }

        netengine_debug_option_debugger_present        {
                        DEBUG_OPTION_ASSERT_DONOT_SHOW_MESSAGEBOX ,
                        DEBUG_OPTION_ASSERT_WRITE_MINIDUMP
        }

        netengine_debug_option_stand_alone        {
                        DEBUG_OPTION_ASSERT_DONOT_SHOW_MESSAGEBOX ,
                        DEBUG_OPTION_ASSERT_WRITE_MINIDUMP
        }

}

////////////////////////////////////////////////////////////////////////////////////////////
GlobalManager {
//       
        Certification "25.75.43.223", 32000
       
        LoginFailureTolerance                3                                // أض´ë ·خ±×ہخ ئذ½؛؟ِµه ؟ہ·ù ام؟ëؤ،
        IBUVFailureTolerance                3                                // أض´ë ہج¹جءِ ہخءُ ؟ہ·ù ام؟ëؤ،
        LoginFailureBlockTimeMin        10                                // ؛ي·° ½أ°£(؛ذ) - ·خ±×ہخ ئذ½؛؟ِµه ؟ہ·ù
        IBUVFailureBlockTimeMin                10                                // ؛ي·° ½أ°£(؛ذ) - ہج¹جءِ ہخءُ ؟ہ·ù
        AutomatedPunisher                "AutomatedPunisher"                // ؛ي·° ءضأ¼ ہج¸§ (±âء¸ ؛ي·°ہ؛ gm ¸ي)
        LoginPunishmentGuide                "Blocked for 10 minutes due to incorrect password entered 3 times"        // ئذ½؛؟ِµه ؟ہ·ù؟، ´ëار ؛ي·° °،ہجµه
        LoginPunishmentDescription        "Blocked for 10 minutes due to incorrect password entered 3 times"        // ئذ½؛؟ِµه ؟ہ·ù؟، ´ëار ؛ي·° ¼³¸ي
        IBUVPunishmentGuide                "Blocked for 10 minutes due to incorrect code entered 3 times"                // ہج¹جءِ ہخءُ ؟ہ·ù؟، ´ëار ؛ي·° °،ہجµه
        IBUVPunishmentDescription        "Blocked for 10 minutes due to incorrect code entered 3 times"                // ہج¹جءِ ہخءُ ؟ہ·ù؟، ´ëار ؛ي·° ¼³¸ي

}

GatewayServer {
        LastFullVersion_SR_Client 130
        Certification "25.75.43.223", 15880
        IBUVQueueReserveCount                20000        // IBUV¸¦ ہ§اط ¹ج¸® »‎¼؛اط ³ُہ» ہج¹جءِ °¹¼ِ       
        IBUVQueuePrepareRatio                0.05        // ¾ئہجµé إ¸ہس؟، ہج¹جءِ »‎¼؛از ؛ٌہ²
        IBUVFailureIPTolerance                0        // ار IP´ç IBUV ½ائذ¸¦ ام؟ëاز أض´ë ؟ہ·ù ام؟ëؤ،, 0ہج¸é ؛ي·° ¾باد°ع´ظ´آ °إءِ.

        // أك°،µب ³رہج´ظ!!!!!
        //////////////////////////////////////////////////////////
        IBUVStringSize                        1        // ار±غ ؤ³¸¯إح¼آ »ç؟ë ½أ 3, ¾ثئؤ؛ھ ؤ³¸¯إح ¼آ¸¸ »ç؟ëاد´آ °و؟ى 6 ہ¸·خ ¼¼ئأار´ظ.
        IBUVCharacterSet                "0"
        //////////////////////////////////////////////////////////
}

DownloadServer {
        Certification "25.75.43.223", 15880
}
FarmManager {
        Certification "25.75.43.223", 15880
}

AgentServer {
        Certification "25.75.43.223", 15882
}

MachineManager {
        Certification "25.75.43.223", 15880
}

SR_GameServer {
        Certification "25.75.43.223", 15882

        ExpRatio            3
        ExpRatioParty        5
     
        DropItemRatio      10
        DropGoldAmountCoef  50       
        //WINTER_EVENT_2009                EVENT_ON        // 2009³â °ـ؟ï ہج؛¥ئ®
        //EUBUSINESS_EVENT                EVENT_ON
        //GOLDEN_PIG_FEBRUARY_EVENT        EVENT_ON
        //THANKS_GIVING_EVENT                EVENT_ON
        //LIBERATION_EVENT                EVENT_ON
        LOCALE LOCALE_VIETNAM        // for Helper mark
     
        //#ifdef OPEN_MARKET_SYSTEM
        SET_FEE_RATE            "0,5,5,5"
        SELL_FEE_RATE          "0,10,10,10"
        //#endif OPEN_MARKET_SYSTEM
}

SR_ShardManager {
        Certification "25.75.43.223", 15882
        BILLING_SERVER_URL "http://25.75.43.223:8080/"
        CREST_FTP_URL "ftp://hamzahamza:[email protected]/"
        ExtraExpRatio                100
        ChristmasEvent2007 0
        //SERVER_EVENT_SYSTEM            ON
      LOCALE LOCALE_VIETNAM
      FlagEvent                        0
      FlagEvent                        1
      HourForMeterRateLevelFirst        22
      HourForMeterRateLevelSecond        23

        BattleArenaRandom 1
        BattleArenaParty 1
        BattleArenaGuild 1
        BattleArenaJob 1
        ArenaMatchOccupy 1
        ArenaMatchFlag 1
        ArenaMatchPoint 1
}



الساعة الآن 09:06 PM.

Powered by vBulletin® Version 3.8.11
Copyright ©2000 - 2025, vBulletin Solutions, Inc.